KI-gestützte Duplikatsuche

Finde doppelte Dateien —
auch wenn sie nicht identisch sind.

DuplicateFinder erkennt ähnliche Fotos, Videos, Audio und Dokumente per KI — nicht nur exakte Kopien. Deine Dateien verlassen nie deinen PC, keine Cloud.

Windows 10 & 11Deine Dateien verlassen nie deinen PCGPU-beschleunigtEinmalig zahlen
Deine Dateien verlassen nie deinen PC
NVIDIA & AMD GPU-Beschleunigung
Analyse pausieren & fortsetzen
Einmalig zahlen — lebenslange Lizenz
Das Problem

Festplatte voll — aber womit?

Normale Tools finden nur exakt gleiche Dateien. DuplicateFinder findet Ähnlichkeiten.

So kennt man es

  • Urlaubsfotos dreifach gespeichert — aber leicht unterschiedlich komprimiert
  • Dasselbe Video als 1080p und 720p nebeneinander
  • Vertrag_final.pdf, Vertrag_final_v2.pdf, Vertrag_neu.pdf
  • Gleicher Song als Album- und Radio-Version
  • Handy-Fotos auf dem Kopf — werden nicht erkannt

So löst DuplicateFinder es

  • KI versteht Bilder — nicht nur Bytes. Findet Ähnlichkeiten trotz Unterschieden
  • Videos werden über visuellen Fingerabdruck verglichen — Format egal
  • Dokumente werden inhaltlich verglichen, Textänderungen werden markiert
  • Zeitversatz-toleranter Audio-Vergleich — auch Cover-Versionen
  • Gedrehte Fotos (90°/180°/270°) werden zuverlässig erkannt
Vergleich

Andere Tools finden Kopien.
DuplicateFinder findet Ähnlichkeiten.

SzenarioNormale ToolsDuplicateFinder
Exakt gleiche Dateien
Gleich, aber anders benannt
JPEG-Qualität reduziert
Foto zugeschnitten oder skaliert
Foto gedreht (quer/auf dem Kopf)
Leicht bearbeitet (Helligkeit, Filter)
Video re-encodiert oder andere Auflösung
Dokument mit kleinen Textänderungen
Audio mit Zeitversatz / Cover-Version
Analyse pausieren & später fortsetzen
Beispiele

Sieh es in Aktion

Echte Szenarien die DuplicateFinder zuverlässig erkennt.

Fotos · Rotation
Gedrehtes Foto wird als Duplikat erkannt

Fotos die quer oder auf dem Kopf liegen werden trotzdem sicher erkannt — typisch bei Handy-Aufnahmen oder eingescannten Bildern.

Fotos · Auflösung & Format
PNG 4K vs JPEG niedrige Auflösung — trotzdem erkannt

Dasselbe Foto als 4K-PNG und komprimiertes JPEG — Format und Auflösung spielen keine Rolle.

Fotos · Serienfoto-Erkennung
Ähnliche Serienfotos werden als Gruppe erkannt

Burst-Serien werden automatisch gruppiert — das beste Foto wird hervorgehoben, der Rest kann gelöscht werden.

Videos
Video 1080p MP4 vs 720p AVI — Duplikat erkannt

Videos werden über ihren visuellen Fingerabdruck verglichen — Auflösung, Format (MP4/AVI/MKV) und Codec spielen keine Rolle.

Dokumente
PDF-Dokumente mit Textänderungen werden verglichen

Dokumente werden inhaltlich verglichen. Übereinstimmende und geänderte Stellen werden direkt hervorgehoben — ideal für verschiedene Versionen desselben Dokuments.

Audio · Zeitversatz
Good Riddance Album vs Radio Edit — Zeitversatz erkannt

Gleicher Song, unterschiedliche Versionen: Album-Version mit 2 Sek. Stille am Anfang und Radio-Edit werden als Duplikat erkannt — trotz Zeitversatz.

Audio · Cover-Version
Landslide Fleetwood Mac vs Smashing Pumpkins — melodische Ähnlichkeit

Gleiche Melodie, andere Stimme: Fleetwood Mac und The Smashing Pumpkins spielen denselben Song — DuplicateFinder erkennt die melodische Übereinstimmung.

Features

Alles was du brauchst

KI-Erkennung

Versteht Bilder, nicht nur Bytes. Findet ähnliche Fotos auch nach Bearbeitung, Zuschnitt oder Qualitätsverlust.

Video-Analyse

Visueller Fingerabdruck über typische Frames. Erkennt re-encodierte Kopien unabhängig von Format und Auflösung.

Audio-Vergleich

Zeitversatz-tolerant. Findet Album- und Radio-Versionen sowie Cover-Versionen desselben Songs.

Dokumente

PDF, Word, PowerPoint, Excel. Zwei Stufen: exakte Textkopien werden sofort erkannt, ähnliche Inhalte per KI — auch wenn Sätze umformuliert oder ergänzt wurden. Geänderte Stellen werden direkt hervorgehoben.

Pausieren & fortsetzen

Analyse unterbrechen und genau dort weitermachen — auch nach PC-Neustart. Kein Neustart von vorne.

GPU-Beschleunigung

NVIDIA und AMD werden automatisch genutzt. 100.000 Fotos in Minuten statt Stunden.

Rotationserkennung

Fotos auf dem Kopf oder quer — kein Problem. Gedrehte Bilder werden zuverlässig als Duplikat erkannt.

Deine Daten bleiben bei dir

Keine Cloud, keine Datenübertragung. Deine Dateien verlassen deinen PC zu keiner Zeit.

Speicherplatz auf einen Blick

Bevor du löschst, siehst du konkret wie viel Speicherplatz die gefundenen Duplikate belegen — in echten Gigabytes, nicht nur als Anzahl.

Externe Festplatten & NAS

Scanne mehrere Laufwerke gleichzeitig — interne Festplatte, USB-Stick, externe Festplatte oder Netzlaufwerk. Ideal wenn Backups über Jahre auf verschiedene Geräte verteilt wurden.

Folge-Scans in Sekunden

Bereits analysierte Dateien werden gecacht. Beim nächsten Scan werden nur neue Dateien verarbeitet — 100.000 bereits bekannte Fotos kosten keine zusätzliche Zeit.

Sicher löschen

Duplikate landen im Windows-Papierkorb — kein versehentlicher Datenverlust, alles wiederherstellbar.

App

So sieht DuplicateFinder aus

Echte Screenshots der App — keine Mockups.

Startansicht
DuplicateFinder KI Edition – Startbildschirm

Ordner auswählen, Dateitypen festlegen und Analyse starten — alles auf einen Blick.

Review · Grid-Ansicht
Duplikat-Review in der Grid-Ansicht

Vergleiche zwei Bilder miteinander.

Review · Auswahl
Duplikate auswählen und löschen

Markiere genau die Dateien die du loswerden möchtest — der Rest bleibt unangetastet.

Review · Videoplayer
Videos abspielen

Spiele das Video ab. Auch in der Vollbildansicht.

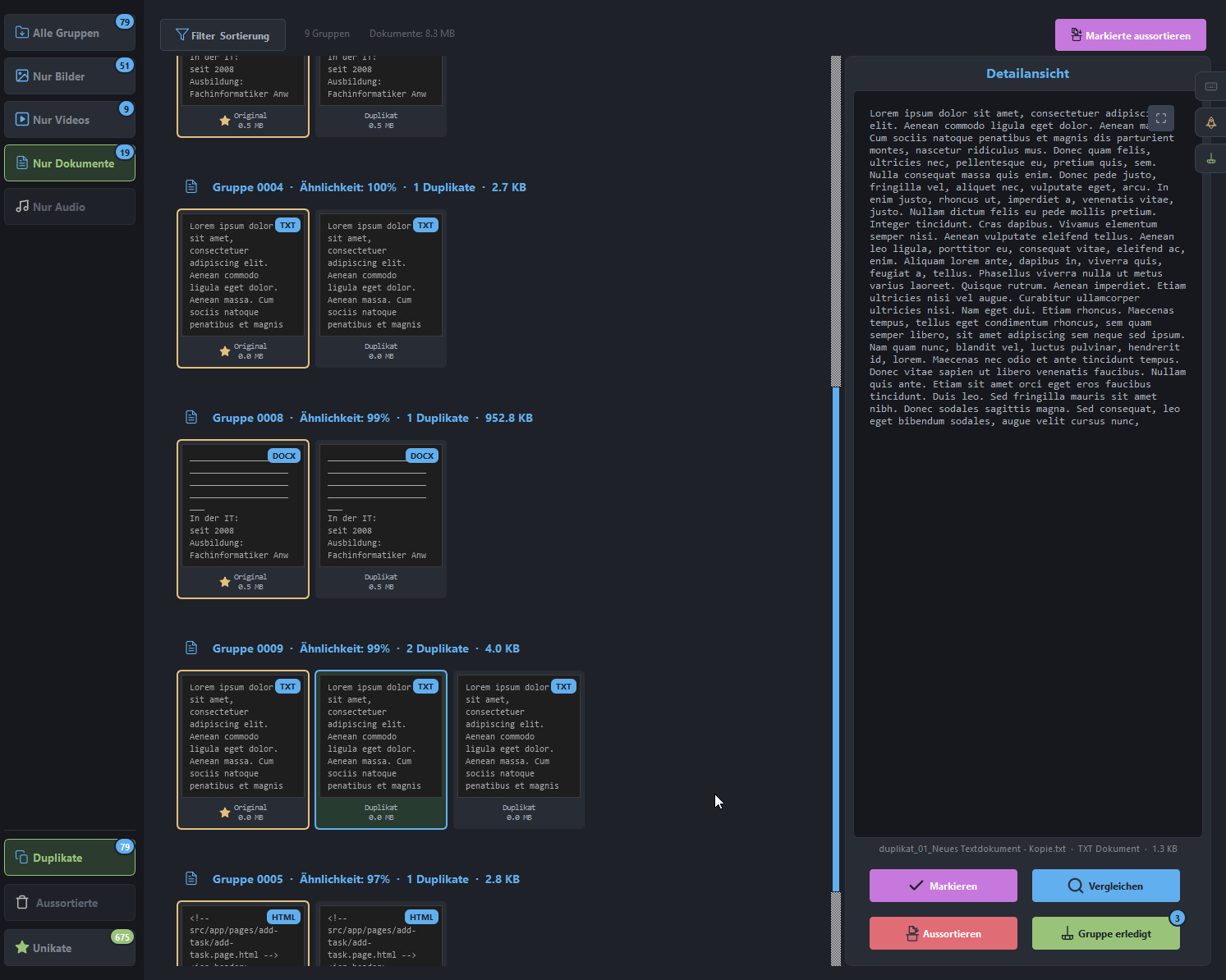
Review · Dokumentenübersicht
Ähnlichkeitswert wird angezeigt

Gruppierte Dokumente aussortieren

Review · Dokumentenvergleich
Einsparpotenzial in Gigabyte

Vergleiche zwei Dokumente miteinander. Dabei werden die Unterschiede dir markiert.

Review · Skalierung
Datei-Metadaten im Vergleich

Du kannst auch deine Bilder verfeinern oder hochskalieren.

Preis

Einmalig zahlen. Für immer nutzen.

Keine Abonnements, keine versteckten Kosten.

DuplicateFinder
29 €
einmalig · inkl. MwSt.
  • Lebenslange Lizenz
  • Kostenlose Updates
  • 1 PC (an deinen Computer gebunden)
  • Privat & gewerblich nutzbar
  • Windows 10 & 11
  • Kein Abo, keine monatlichen Kosten
Jetzt kaufenDemo-Version kostenlos testen →
Visa · Mastercard · PayPal · und mehr
FAQ

Häufige Fragen

Funktioniert die App ohne Internet?
Fast vollständig. Für die einmalige Aktivierung wird eine Internetverbindung benötigt. Danach läuft die App offline — die Lizenz wird lokal als signiertes Zertifikat gespeichert. Alle 30 Tage wird das Zertifikat still im Hintergrund erneuert. Ist dabei kein Internet verfügbar, gibt es eine Toleranz von 7 Tagen bevor der Demo-Modus greift.
Was passiert wenn ich meinen PC wechsle?
Die Lizenz ist an einen PC gebunden. Bei einem PC-Wechsel kannst du die Aktivierung über dein Konto auf deinem Profil auf das neue Gerät übertragen. Ohne Konto ist keine eigenständige Übertragung möglich — kontaktiere in diesem Fall den Support.
Muss die Analyse in einem Durchgang abgeschlossen werden?
Nein. Du kannst die Analyse jederzeit pausieren und zu einem späteren Zeitpunkt genau dort weitermachen — auch nach einem Neustart des PCs. Ideal für große Sammlungen mit Hunderten von Gigabytes.
Wie unterscheidet sich das von Windows-Bordmitteln?
Windows-Bordmittel finden nur Dateien die Byte für Byte identisch sind. DuplicateFinder erkennt Ähnlichkeiten — also Fotos in unterschiedlicher Qualität, Videos in anderer Auflösung oder Dokumente mit kleinen Textänderungen.
Welche Dateitypen werden unterstützt?
Bilder (JPEG, PNG, WEBP, HEIC, RAW und mehr), Videos (MP4, AVI, MKV, MOV und mehr), Audio (MP3, FLAC, WAV, AAC und mehr), Dokumente (PDF, Word, PowerPoint, Excel, E-Books).
Wie genau werden Dokumente verglichen — nur Wort für Wort?
Nein. Der Vergleich läuft in zwei Stufen. Zuerst werden exakte Textkopien erkannt — z.B. dasselbe Dokument unter zwei Namen. Dann analysiert eine KI den Inhalt semantisch: Sie versteht Bedeutung, nicht nur Wörter. Zwei Verträge die inhaltlich fast gleich sind aber unterschiedlich formuliert wurden, werden trotzdem als ähnlich erkannt — auch wenn kein einziger Satz wörtlich übereinstimmt.
Werden Dateien automatisch gelöscht?
Nein. Duplikate werden dir zur Überprüfung angezeigt. Erst wenn du aktiv löscht, werden Dateien in den Windows-Papierkorb verschoben — von dort können sie jederzeit wiederhergestellt werden.
Ich habe meinen Lizenzschlüssel verloren — was tun?
Kein Problem. Gib einfach die E-Mail-Adresse ein, die du beim Kauf verwendet hast — wir schicken dir den Schlüssel erneut zu. Lizenzschlüssel erneut anfordern → Hast du ein Konto, findest du deinen Schlüssel auch jederzeit unter "Mein Konto".